Shivam Thakur
- August 7, 2025
- Automation
n8n in a Nutshell
n8n is a free, open-source automation tool built on Node.js. It lets you create visual workflows to automate tasks across 400+ services like Gmail, Google Sheets, and APIs. You can also add custom logic using JavaScript. n8n can be self-hosted or run in the cloud, making it a flexible solution for building powerful automations without code.
Effortless Gmail Automation with
n8n & GPT API
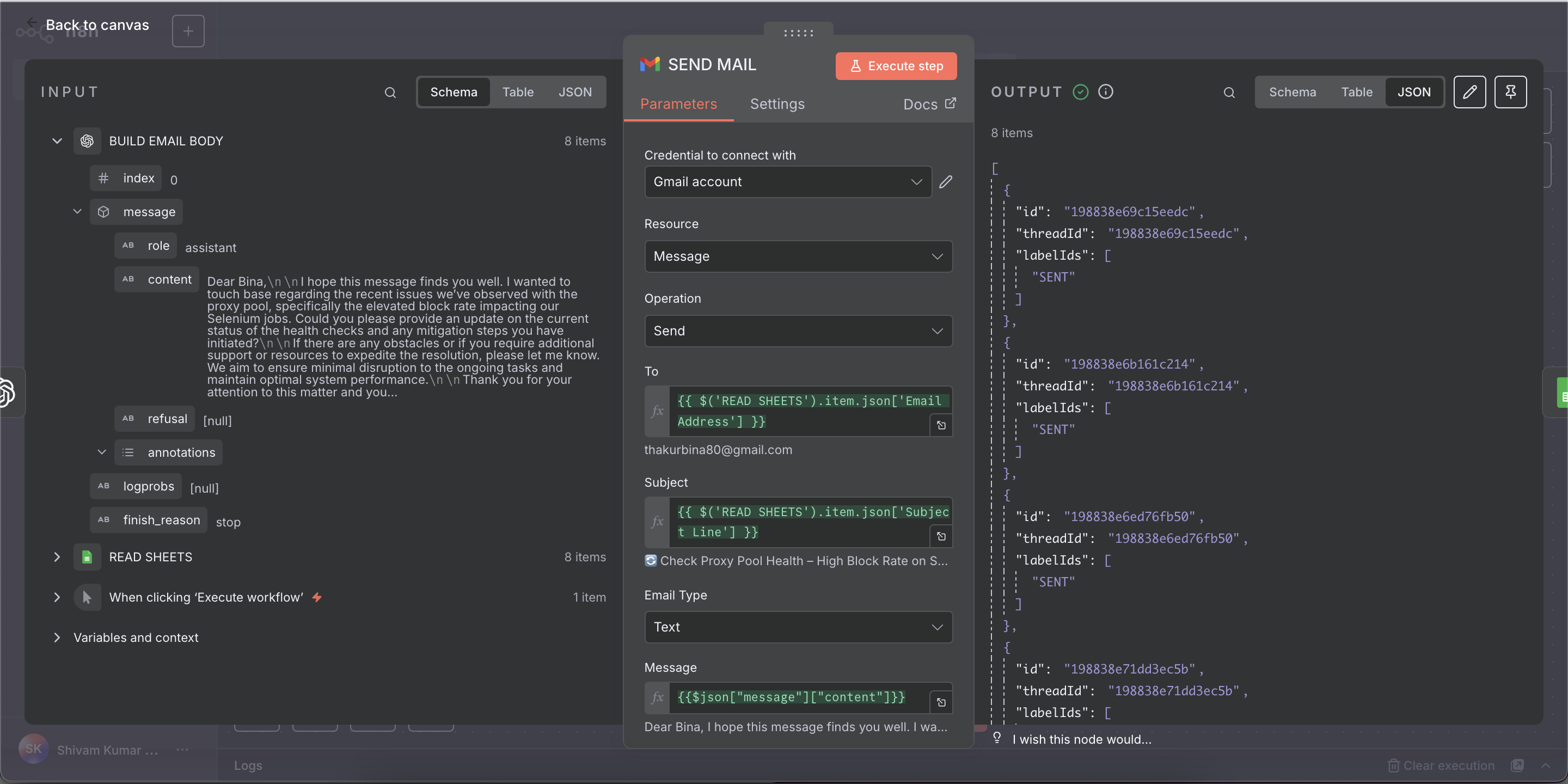
Simple workflow explanation :
Get email & subject from Google Sheets → Generate reply with GPT API → Send email via Gmail → Update Google Sheet with reply & status
This workflow reads a list of email addresses and subjects from a Google Sheet. It then uses the OpenAI API Key to generate a professional email message based on each subject. After that, the email is sent using Gmail, and the response along with a status is recorded back into the same sheet.
A Real-World Problem, Solved With Automation
One of our clients was stuck in a painfully repetitive cycle: every single day, they’d open ChatGPT, copy their email subject line, generate the message, tweak it, and then switch tabs to Gmail to send it.
It consumed time. It killed productivity. And it added no real value to their workday.
We stepped in with a clean, no-code solution powered by n8n. Our workflow pulled the subject line directly from Google Sheets, generated a full email using OpenAI, and sent it instantly through Gmail — all without a single manual step.
What once took hours is now a silent background process — smart, fast, and completely automated.
Prerequisites
- Create and configure Google OAuth2 credentials (client ID and secret) in n8n for both Gmail and Google Sheets access. You can use the same Google Cloud project credentials for both integrations.
- An active OpenAI API key is required to use the GPT functionality via the OpenAI node.
- Your Google Sheet containing the email addresses and subjects should be accessible to n8n with appropriate permissions.
Once everything is set up, your credentials section should look like this:
How We Built This Automation
- Started with a Google Sheet containing email addresses and subject lines.

- Used the Google Sheets node in n8n to read each row of data.

- Passed the subject from the sheet into the OpenAI node to generate a reply using GPT.

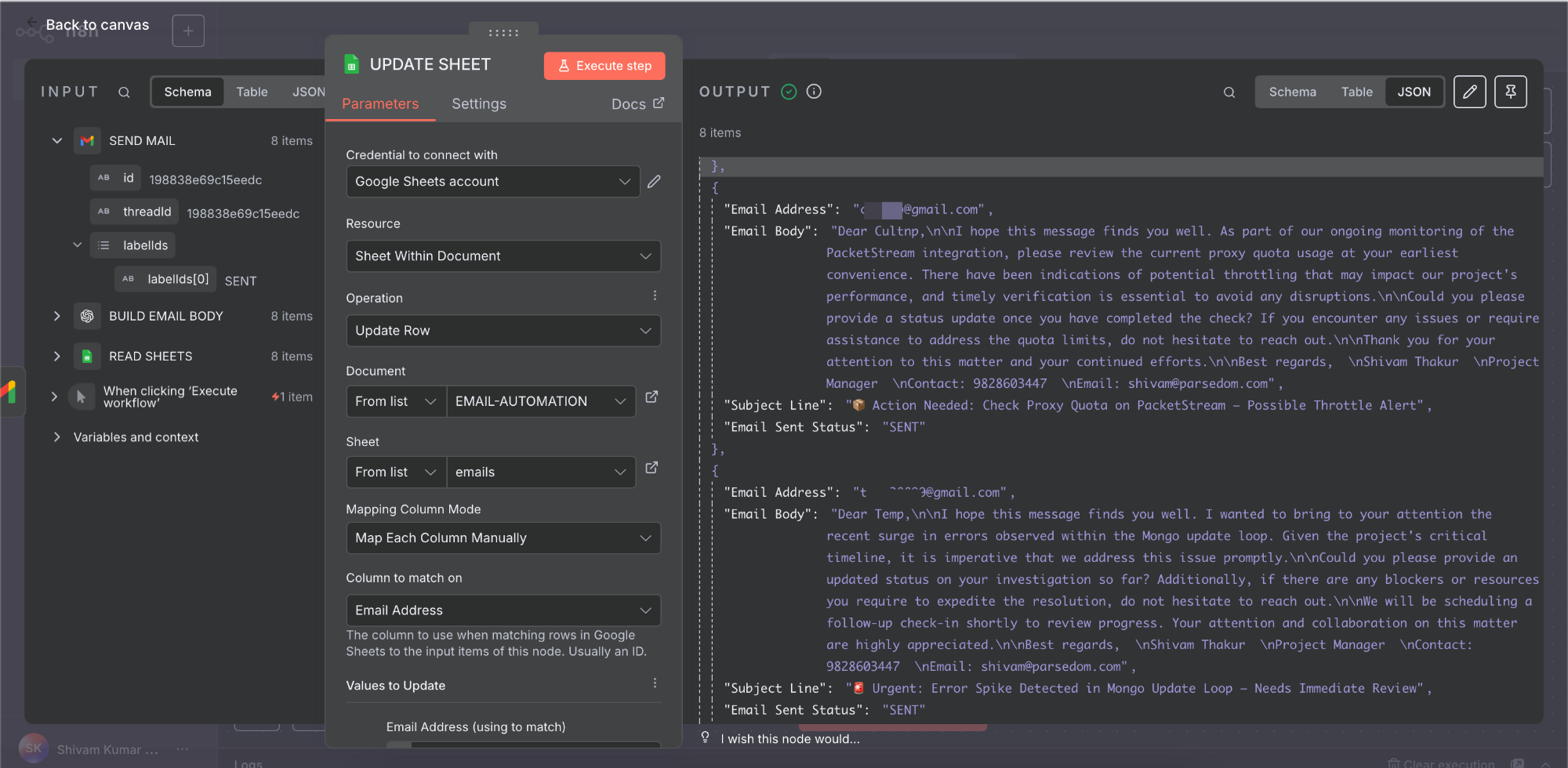
- Used the Gmail node to send the generated message to the corresponding email address.

- Used another Google Sheets node to update the sheet with the generated message and a “Sent” status.

Spreadsheet Output Snapshot
The final data was captured seamlessly in the spreadsheet, structured just the way we intended.

Automation Architecture Overview
Here’s a visual layout of the complete n8n workflow we engineered to power this automation.

Proof of Email Execution
This screenshot confirms successful delivery of the automated email to the intended recipient.

Thank You for Following Along!
We hope this guide gave you a clear understanding of how to build seamless automations by connecting Google Sheets, OpenAI, and Gmail using n8n.
If you have any questions or need help tailoring an automation to your specific workflow — whether it’s using a different trigger, sending reply emails automatically, or scaling it for your entire team — feel free to reach out.
We at Parsedom are always here to help bring your ideas to life with smart, reliable automation.
Need Custom Solutions?
Mail us at info@parsedom.com




